Valentina Studio Pro 2024,In the dynamic world of technology, managing data efficiently is a key concern for all businesses and developers. At this point, Valentina Studio Pro 14.6 comes into play-to design, query, and administer databases with ease. The software is intended to improve the workflow of developers, database administrators, and data analysts by providing them with professional functions in a logically built interface.
Valentina Studio Pro 14.6 is professional software adapted for a range of systems such as MySQL, PostgreSQL, SQLite, and Valentina DB. It is powerful with broad capacities and an amazingly easy design that will let users work from the simple visualization of information in their database to really deep data analysis and reporting. As such, this is truly an all-purpose solution for working as a database professional.
Valentina Studio Pro 2024 develops further the basic functionalities of Valentina Studio, as it is commonly known, the “Pro” version, by adding to it such premium tools as Report Designer, advanced data diagramming, and a data transfer function. Be it managing or optimizing operations, this gets done pretty precisely and with great finesse.
Valentina Studio Pro 14.6 is targeted toward a wide range of customers, from small businesses to individual developers, and forward to large enterprises. With its clean, modern interface, it will be comfortable for beginners yet offer a serious set of abilities to advanced users.
It is a powerful tool that supports several database systems and integrates seamlessly with cloud platforms, allowing you to access your data in a secure way. The Pro version especially does very well with the added tools for making reports and dashboards that look good, which one can export and share across teams for better decision-making.
Key Features Of Valentina Studio Pro 2024:
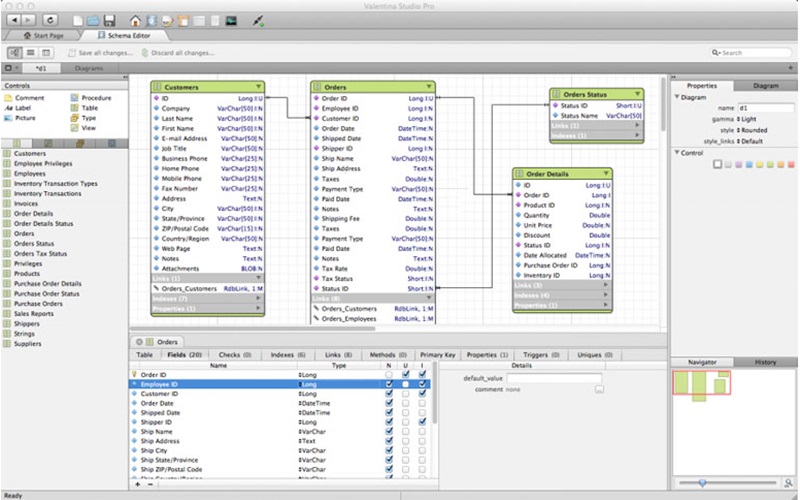
1. Advanced Schema Designer:
Create, modify, and examine database schemes in a graphical manner.
Drag-and-drop interface for adding tables, relationships, and indexes.
2. SQL Editor:
Powerful editor: syntax highlighting, auto-completion, error detection.
Execute complex queries in a highly efficient way and analyze results in real time.
3. Visual Query Builder:
Build queries without needing to write SQL code.
Drag-and-drop for graphical creation and editing of queries.
4. Report Designer:
Create and design professional reports right from within your databases.
Export reports to PDF, HTML, and image formats.
5. Data Transfer Tools:
Migrate data seamlessly across different or disparate databases.
Advanced mapping tool to ensure data integrity.
6. Data Editor:
View and edit the data in a spreadsheet like interface.
Bulk update support, Inline editing.
7. Cross-platform support:
Compatible with Windows, macOS, and Linux to make it versatile and widely accessible.
8. Multi-database support:
Manage several databases from one single application.
Supports MySQL, PostgreSQL, SQLite, Valentina DB and many others.
9. Integration and Automation:
Integrate with cloud platforms for better accessibility to data.
Automate routine activities with Custom Scripts and Triggers.
ScreenShots:

Minimum PC Requirements
- Windows 7/8/8.1/10/11 (32/64-bit – all editions).
- 2 GHz quad-core processor or higher.
- 512 MB RAM (memory).
- 150 MB hard disk space.
- 64 MB VRAM Graphics.
- 1024 × 768 display.
- OpenGL 2.0 or +.
How to Install/Activate Full Version:
- Disconnect your internet connection (strongly advised).
- After extracting the file, install the program by launching it.
- Run and enjoy the pre-installed license and crack.
- *See the installation note for more details.
- Always use your firewall software to block the program!
Valentina Studio Pro 2024 Full Version:
Download – 60.3 MB / v14.6 | File Pass: 123